Disponible con una licencia Standard o Advanced.
Disponible con una licencia de Workflow Manager.
Los tipos de estado describen los posibles estados o etapas por los que pasa un trabajo durante su ejecución. En ArcGIS Workflow Manager (Classic) Desktop, puede definir los estados que se utilizan en sus flujos de trabajo.
Tipos de estado
Hay tres maneras de utilizar el estado en Workflow Manager (Classic):
- Asignación automática del estado
- Asignación del estado del paso
- Asignación manual del estado
Asignación automática del estado
Si la opción Utilizar asignación automática del estado en la Configuración del sistema de Workflow Manager está activada, el estado del trabajo se actualizará automáticamente a medida que el trabajo avance a lo largo de su ciclo de vida. Los siguientes estados deben existir en el sistema para que funcione correctamente:
- Creada
- Listo para funcionar
- Trabajo
- Trabajo terminado
- Cerrado
Asignación del estado del paso
Con la asignación automática de estado por sí sola, no tiene ningún control sobre el estado del trabajo; Workflow Manager (Classic) lo administra en función de la etapa interna en la que se encuentra el trabajo. Si elige automatizar aún más las actualizaciones de estado con la opción de asignación de estado del paso, puede establecer automáticamente el estado del trabajo asociando un paso en el flujo de trabajo con un estado que coincida mejor con sus procesos empresariales.
Asignación manual del estado
Si decide no utilizar ninguna asignación de estado automática, el menú desplegable de estado de la aplicación cliente estará activo y sus usuarios, si tienen el privilegio UpdateProperties, podrán cambiar el estado del trabajo en cualquier momento a cualquier valor.

Configurar estados
Crear un nuevo tipo de estado
Además de los tipos de estado existentes en Workflow Manager (Classic), puede definir su propio estado que puede utilizar para administrar y realizar un seguimiento del trabajo en su sistema.
- Abra el Administrador de Workflow Manager y conéctese a la base de datos de Workflow Manager (Classic).
- En el Administrador, localice la carpeta Tipos de estado en Componentes del trabajo.
La lista mostrará todos los tipos de estado que actualmente están configurados. Si no se configura ningún tipo de estado, la lista estará en blanco.
- Haga clic con el botón derecho en la carpeta y seleccione Agregar tipo de estado.
Aparecerá el cuadro de diálogo Propiedades de estado.
- Introduzca la información básica sobre el tipo de estado.
- Nombre: nombre del tipo de estado. Una vez creado, este valor no se puede modificar.
- Título: este es el nombre en pantalla del estado. Si se deja vacío, se utilizará automáticamente el nombre. Este valor se puede cambiar después de crear el estado.
- Descripción: descripción de lo que representa el estado.
- Haga clic en Aceptar para aplicar los cambios y cerrar el cuadro de diálogo.
Configurar la asignación del estado del paso
Si desea utilizar la asignación del estado del paso, debe llevar a cabo los siguientes pasos.
Los tipos de estado del repositorio de Workflow Manager (Classic) se pueden configurar para que estén relacionados con los pasos del flujo de trabajo de un trabajo.
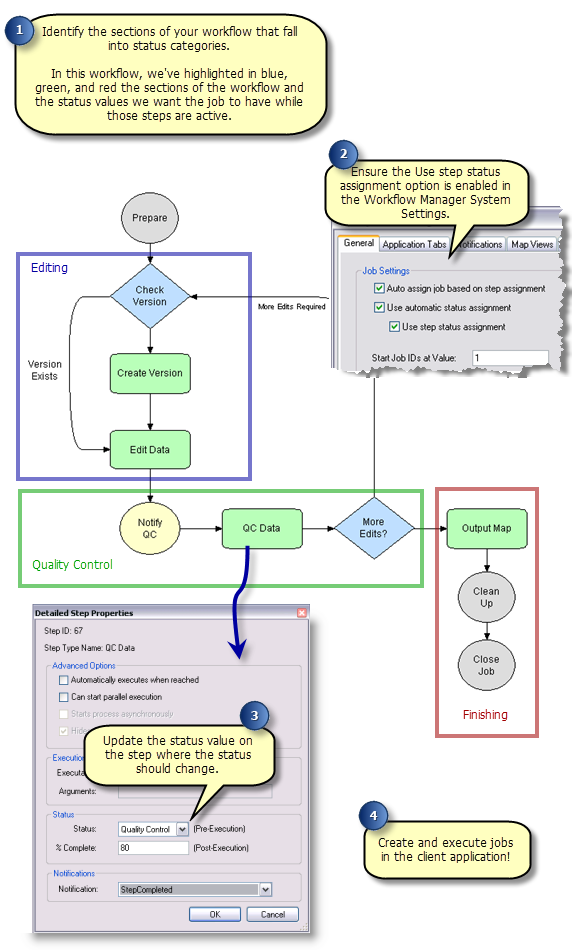
- Habilite la opción Usar asignación de estado del paso en la configuración del sistema de Workflow Manager (Classic).
- Cree los tipos de estado que sean significativos para sus procesos.
- Actualice la propiedad de estado de los pasos del flujo de trabajo en el que se debe actualizar este estado.
Una forma de identificar dónde actualizar las propiedades del estado es evaluar sus flujos de trabajo e identificar qué secciones pertenecen a cada categoría de estado que ha identificado. A continuación, en el primer paso de cada sección, actualice la propiedad de estado para que coincida con el estado apropiado.
