Standard または Advancedのライセンスで利用可能。
Workflow Manager のライセンスで利用可能。
Status types describe the possible states or stages a job moves through during its execution. In ArcGIS Workflow Manager (Classic) Desktop, you can define the statuses that are used in your workflows.
Status types
There are three ways that status can be utilized within Workflow Manager (Classic):
- Automatic status assignment
- Step status assignment
- Manual status assignment
Automatic status assignment
If the Use Automatic Status Assignment option in Workflow Manager System Settings is checked, the job's status will automatically update as the job progresses through its life cycle. The following statuses must exist in the system for this to work correctly:
- Created
- ReadyToWork
- Working
- DoneWorking
- Closed
Step status assignment
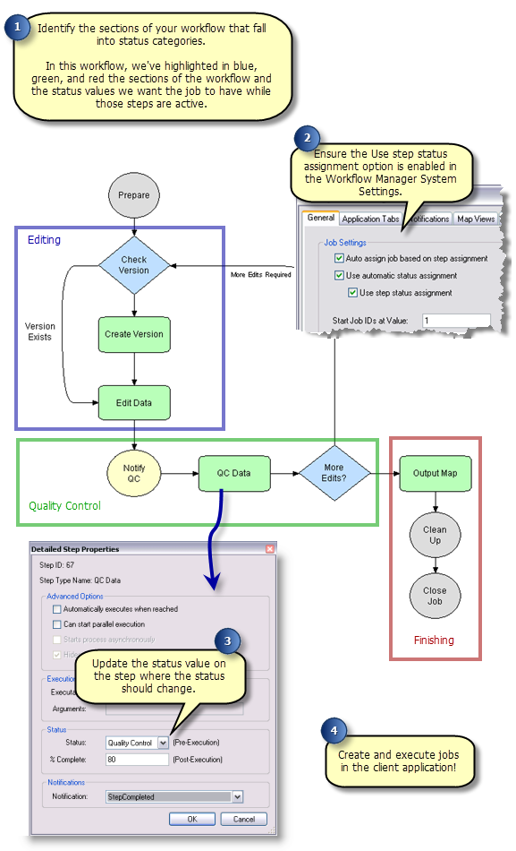
With the automatic status assignment on its own, you have no control over the status of the job; Workflow Manager (Classic) manages it based on the internal stage that the job is currently in. If you choose to further automate status updates using the step status assignment option, you can automatically set the status of the job by associating a step in the workflow with a status that better matches your business processes.
Manual status assignment
If you choose not to use any automatic status assignments, then the status drop-down menu in the client application will be active, and your users, if they have the UpdateProperties privilege, will be able to change the status of the job at any time to any value.

Configuring Statuses
Creating a new status type
In addition to the existing status types in Workflow Manager (Classic), you can define your own status that you can use to manage and track work in your system.
- Open the Workflow Manager Administrator and connect to your Workflow Manager (Classic) database.
- In the Administrator, navigate to the Status Types folder under the Job Components.
The list should show all the currently configured Status Types. If no Status Types are configured, the list will be blank.
- Right-click the folder and click Add Status Type.
The Status Properties dialog box appears.
- Enter the basic Status Type information.
- Name: The name of the status type. Once created, this value cannot be changed.
- Caption: This is the display name for the status. If left empty, the name will automatically be used. This value can be changed after the status has been created.
- Description: A description of what the status represents.
- Click OK to save changes and close the dialog box.
Configuring step status assignment
If you want to use step status assignment, here are the steps you'll need to complete.
The status types in the Workflow Manager (Classic) repository can be configured to be related to steps in a job's workflow.
- Enable the Use step status assignment option in the Workflow Manager (Classic) system settings.
- Create the status types that are meaningful to your processes.
- Update the status property for the steps in the workflow where this status should be updated.
One way to identify where to update the status properties is to evaluate your workflows and identify which sections fall into each status category that you've identified. Then, on the first step in each section, update the status property to match the appropriate status.
