在 Standard 或 Advanced 许可等级下可用。
需要 Workflow Manager 许可。
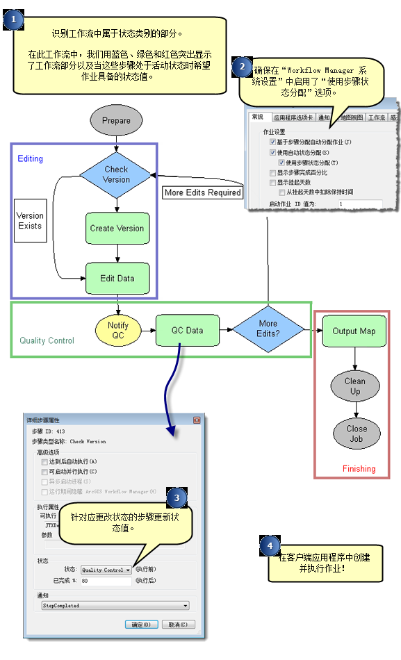
状态类型描述了在整个作业执行期间作业可能转换的状态或阶段。在 ArcGIS Workflow Manager (Classic) Desktop 中,可以定义在工作流中使用的状态。
状态类型
Workflow Manager (Classic) 提供了三种使用状态的方法:
- 自动状态分配
- 步骤状态分配
- 手动状态分配
自动状态分配
如果选中 Workflow Manager 系统设置中的使用自动状态分配选项,则作业将在其整个生命周期中自动更新状态。只有在系统中存在以下状态时,才能正常使用此选项:
- 已创建
- 准备就绪
- 正在工作
- 完成工作
- 已关闭
步骤状态分配
对于独立的自动状态分配,您无法控制作业状态;Workflow Manager (Classic) 根据作业当前所处的内部阶段进行管理。如果选择使用步骤状态分配选项进一步更新自动状态,则可以自动设置作业的状态,方法是将工作流中的步骤与状态进行关联来更好地匹配业务流程。
手动状态分配
如果选择不使用任何自动状态分配,则将激活客户端应用程序中的状态下拉菜单,如果用户具有 UpdateProperties 权限,则他们将能够随时将作业的状态更改为任意值。

配置状态
创建新的状态类型
除 Workflow Manager (Classic) 中的现有状态类型以外,您还可以定义自己的状态,用于管理和跟踪系统中的工作。
- 打开 Workflow Manager 管理器并连接到 Workflow Manager (Classic) 数据库。
- 在管理器中,导航至“作业组件”下的状态类型文件夹。
列表应显示所有当前已配置的状态类型。如果尚未配置状态类型,则列表将为空。
- 右键单击该文件夹,然后单击添加状态类型。
将出现状态属性 对话框。
- 输入状态类型的基本信息。
- 名称:状态类型的名称。一旦创建,此值便无法更改。
- 文字说明:这是状态的显示名称。如果留空,则将自动使用该名称。创建状态后可以更改此值。
- 描述:对状态的含义的描述。
- 单击确定保存更改并关闭对话框。
配置步骤状态分配
如果要使用步骤状态分配,需要完成以下步骤。
可以将 Workflow Manager (Classic) 资料档案库中的状态类型配置为与作业工作流中的步骤关联。
- 启用 Workflow Manager (Classic) 系统设置中的使用步骤状态分配选项。
- 创建对流程具有重要意义的状态类型。
- 在应更新此状态的工作流中更新步骤的状态属性。
确定在何处更新状态属性的方法之一是对工作流进行评估,并判断哪些部分属于已确定的各个状态类别。然后,在各个部分的第一步中,更新状态属性以与相应状态相匹配。
